How to Get Your Event Pictures on the LVCA Website

                                       
1. When an event is finished, the Event Sponsor, or their representative, should make sure that whatever pictures that they would like to see on the website are given to the Webmaster

2. Pictures should be transmitted electronically to the Webmaster

3. If there are just a few pictures you may be able to send them as an attachment to an email. However, for most events the size of the picture files is way too large for email transmission. In that case you will need to use a Cloud based transfer system.

4. If you already have a Cloud based file sharing account, such as DropBox or Google Drive, just upload the pictures to that account and provide the Webmaster with the necessary link and authorizations

5. If you don't have a Cloud account you can upload your pictures directly to our website by utilizing FTP (File Transfer Protocol) software. We recommend that you use Filezilla, a free program that is easy to use and is probably the most widely used FTP software in the industry. The program can be downloaded from the following link:
https://filezilla-project.org/download.php?show_all=1

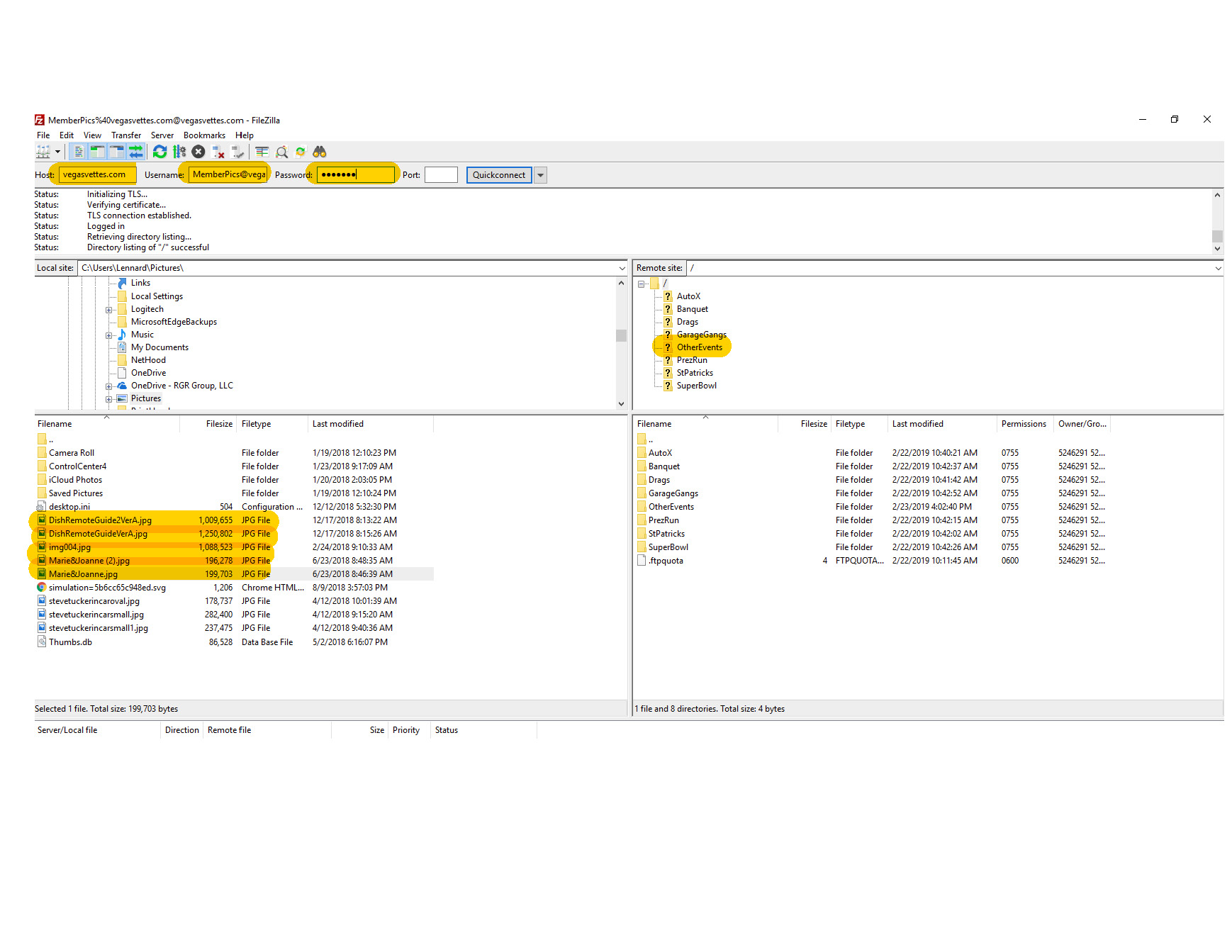
6. When you open Filezilla you have to enter the following information into the boxes near the top of your screen: Host is vegasvettes1.com ; Username is MemberPics@vegasvettes1.com; password is LVCA!2019 and you leave the Port box blank (see attached screenshot of the Filezilla home screen). Note that both the username and password are case sensitive

7. After entering the above information, your screen will be in two halves: the left-hand side is the Local Site (your computer) and the right-hand side is the Remote Site (a folder on LVCA's website). Note that there are subfolders for various events

8. On the remote site select the folder corresponding to your event. If there isn't a folder for your event just select OtherEvents, or create your own folder or sub-folder. To create a folder select where you want the new folder on the Remote Site and then, with a right mouse click, select "Create directory"

9. On your local site select the pictures that you want to transfer. PLEASE make sure that you select only the pictures that you want on the website, remove bad exposures, duplicates, etc. Once the pictures are selected do a right mouse click and select Upload. Your files will now upload to our website. Depending on the size of the files and your internet speed this may take some time. You will see a progress bar near the bottom of the screen - DON'T CLOSE FILEZILLA UNTIL THE DOWNLOAD IS COMPLETE. If successful, you should be able to see your uploaded file(s) in the folder on the Remote Site. Note: you cannot preview your image files on the Filezilla screen - double clicking will either Upload or Download files and is best avoided

10. When you have transferred your files let the Webmaster know that you have you done so, and indicate which folder you put the pictures in

11. Once received, the Webmaster will make sure that your pictures are correctly sized and will link them to the appropriate spots on the website

12. If you have any questions email the Webmaster at webmaster@vegasvettes1.com